添加链接
link之家
链接快照平台
  • 输入网页链接,自动生成快照
  • 标签化管理网页链接
如何用ArcGIS做一张彩色地图?

如何用ArcGIS做一张彩色地图?

小A下周要ppt汇报了,要讲一下过去二十年我国来华非洲留学生,想用非洲地图反映一下非洲各国留学生的数量变化,大概就是下面这个样子的图:

要做这样一张图,我们需要三个素材:ArcGIS软件,地图,和数据。

软件安装的部分就跳过了,我们从地图说起。以世界各国地图为例,ArcGIS软件适用的地图是shp文件格式,有了这个基本概念,我们就可以Google it:

你可能需要摸索一下,但是最终你会下载好一些地图,这时候,打开软件,右键图层——添加数据,导入我们下载好的地图文件:

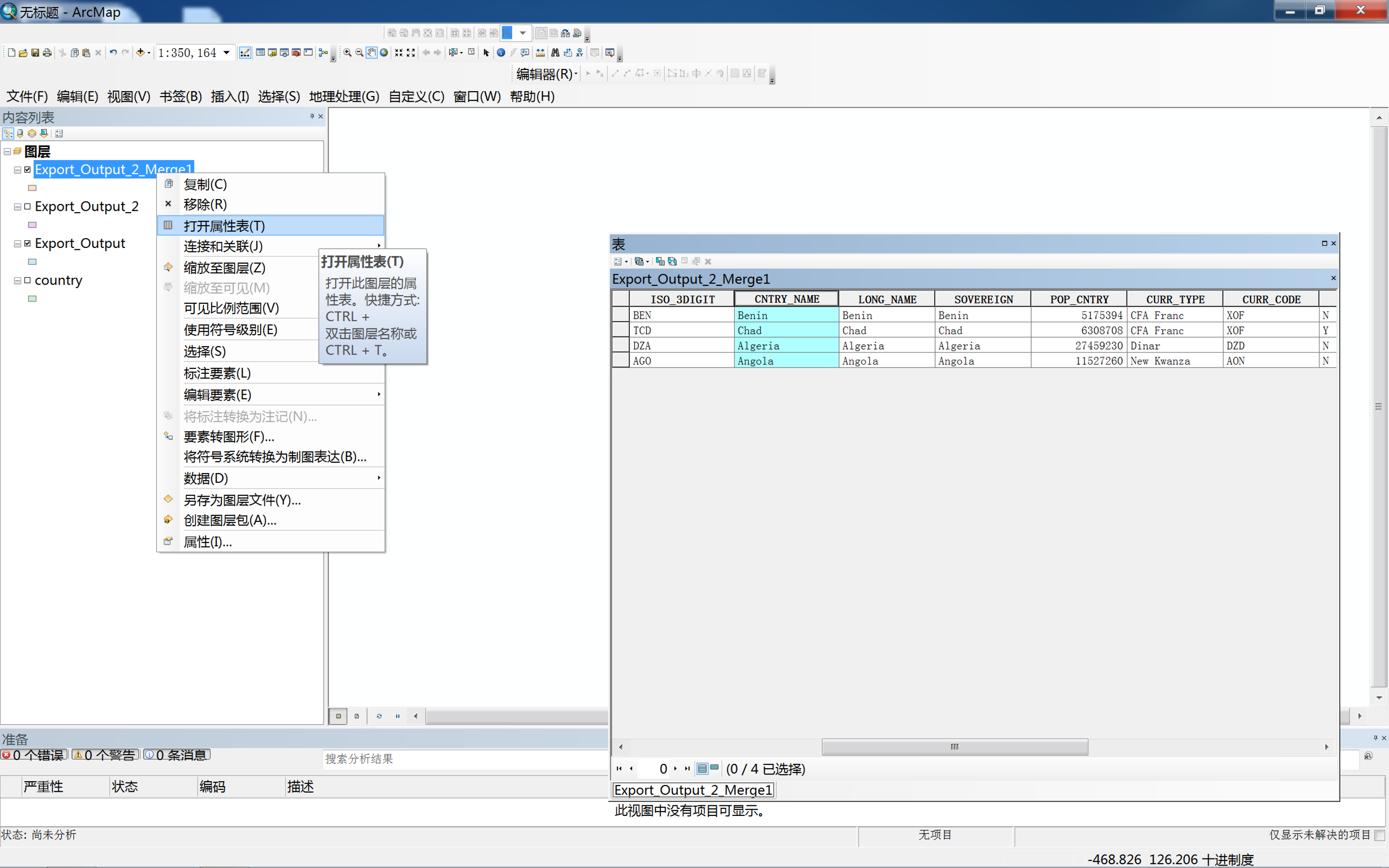
我们只需要非洲地图,然而这是一张完整的世界地图,我们可能涉及的操作包括挑选、合并和删除。导入的数据会在图层下生成一个图层标题,右键这个标题,我们就可以选择打开属性表。数据表记录着地图文件中所有国家的信息,我们要选择非洲国家,那么第一步就是要选中这些非洲国家——点击某一列的左端,我们就会看到,地图的窗口中,对应的国家被高亮显示;按住control,你就可以选择多个国家:

在选择好我们需要的非洲国家后,仍然是右键该图层的标题,选择数据——导出数据:

我们会被提示,导出的是我们刚刚选出的“所选要素”:

在点击确认后,软件还会提示,是否要把刚刚输出的数据添加到当前正在显示的图层中:

如果你选择是,那么我们就可以看到图层下面有了刚刚添加进来的新图层,只要把前面的勾选中或者取消,你就可以查看自己的选中结果如何:

非洲有五十多个国家,一次性选择可能会有遗漏,没关系,我们可以把漏掉的国家按照刚刚的流程在操作一边,这样我们就可以再生成一个图层,然后与一开始我们挑选的国家(图层要素)进行合并:

ArcToolbox——数据管理工具——常规——合并,双击后出现一个对话框,在下拉菜单中,我们可以看到自己的图层,选中我们要合并的图层即可:

点击确定后,图层下面就会出现新成员,就是刚刚合并后的新图层:

到这一步,你要的地图就算是制作完成了,即最后的这个图层。你可以把这个图层的数据导出,也可以在这个mxd文件中(即当前的窗口)继续等待下一步处理。上面被选中的图层,我们右键打开属性表,可以看到我们已经选中的四个国家——每个国家的信息是一行数据,不同的内容被分为不同的列——比如我们选中高亮的国家名:

图层的属性表本质上就是一张表,我们不妨理解为一张类似Excel的表,只有表中有的信息,我们才可以用软件把它展示在图层上。所以,接下来,我们要制作一张excel表,并把excel表上的信息添加到图层的属性表中:

这是我们制作好的excel表格,可以看到,表中的信息一共有五行两列,其中第一行是说明信息;两列数据中,我们可以看到,第一列是我们熟悉的信息,这是在图层的属性表中已有的,我们需要这个信息同时在原来的图层属性表和我们制作的excel表中,这是为了后面的匹配。言外之意,只要你乐意,你可以选择任意共有的相同信息来匹配。

第二列就是我们要添加的数据,是留学生的数量。这样,我们的表就制作好了。记住,我们的表头信息,以及,我们的表在sheet1。接下来,回到ArcGIS软件中:

右键我们制作的地图,打开“连接”,会出现一个对话框:

我们要在这个对话框中,将我们制作的excel表信息更新到我们制作的地图中。上图中,1是选择我们的匹配字段,因为我们刚刚选择了国家名称(CNTRY_NAME/ country_name)作为匹配信息,那么这里就选择CNTRYNAME;2是选择我们刚刚制作的excel表格,打开文件夹的图标就可以选择路径,上面显示的是我们添加了excel的sheet1;3是我们在表中的匹配地段,当然应该选择“country_name”。为了防止我们的匹配字段出现纰漏,可以点击右下角的“验证链接”,如果你的匹配没有问题,它会给你一堆小对号。点击确定,我们的匹配过程就完成了。

打开我们所制作的地图图层的属性表,看,更新的信息已经出现在表中:

接下来就是最终的上色阶段了,右键我们制作的地图图层,点击下面的属性:

打开图层属性后,选择“符号系统——数量”,我们在“值”的下来菜单中找到更新成功的foreign students信息,选中:

你可以选择自己喜欢的颜色,以及合适的分类层数,而我选择了默认,直接点击确定,ta-da:

瞧,你的地图成功的显示出了留学生的人数!emmm……好像还少了点什么:

在视图中选择“布局视图”,就可以进一步插入图例:

这看上去很丑,不过没关系,你可以右键地图中所显示的图例,在属性中按照你的意愿进行调整。接下来我们要进行最后一步了,那就是把制作好的地图输出成图片格式:

让我们来看一下成品吧:

emm……很棒,听懂掌声

发布于 2021-01-15 03:11

文章被以下专栏收录