添加链接
link之家
链接快照平台
  • 输入网页链接,自动生成快照
  • 标签化管理网页链接
相关文章推荐
酒量大的数据线  ·  java 设置进程名 ...·  2 年前    · 
高大的啄木鸟  ·  DoCmd.RunSQL メソッド ...·  2 年前    · 
心软的鼠标  ·  lnk1168 cannot open-掘金·  2 年前    · 
FFmpeg开发第五讲:FFmpeg + OpenGLES 实现视频解码播放和视频滤镜

FFmpeg开发第五讲:FFmpeg + OpenGLES 实现视频解码播放和视频滤镜

FFmpeg 开发系列连载:

FFmpeg开发第一讲:FFmpeg编译和集成

FFmpeg开发第二讲:FFmpeg + ANativeWindow 实现视频解码播放

FFmpeg开发第三讲::FFmpeg + OpenSLES 实现音频解码播放

FFmpeg开发第四讲:FFmpeg + OpenGLES 实现音频可视化播放

前面 Android FFmpeg 开发系列文章中,我们已经利用 FFmpeg 的解码功能和 ANativeWindow 的渲染功能,实现了的视频的解码播放。但是,当你想为播放器做一些视频滤镜时,如加水印、旋转缩放等效果,使用 OpenGL ES 实现起来就极为方便。

OpenGLES 渲染解码帧

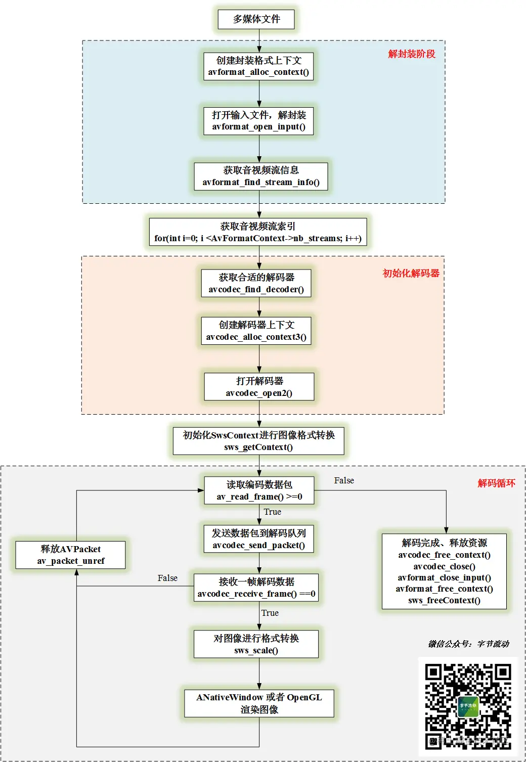
经过上面几节的介绍,我们对音视频的解码过程已经比较熟悉了。本文要用 OpenGL 实现视频的渲染,这里再回顾下视频的解码流程:

相关视频推荐:

LinuxC++音视频开发视频 免费】FFmpeg/WebRTC/RTMP/NDK/Android音视频流媒体高级开发

【文章福利】:小编整理了一些相关的音视频开发学习资料 (资料包括C/C++,Linux,FFmpeg webRTC rtmp hls rtsp ffplay srs 等),qun994289133免费分享 ,有需要的可以加群领取哦! ~点击裙994289133加入领取资料

企鹅群994289133领取资料
企鹅群994289133领取资料

从流程图中可以看出,解码一帧图像后,首先将对图像进行格式转换,转换成 RGBA 格式,使用 OpenGL 或 ANativeWindow 可以直接进行渲染。


当然,使用 OpenGL 进行渲染时,为了提升性能,可以将格式转换放到 GPU 上来做(即 shader 实现 YUV 到 RGB 的转换),也可以使用 OES 纹理直接接收 YUV 图像数据,这里就不进行展开讲了。
了解视频解码到渲染的流程之后,我们就可以构建 OpenGL 渲染环境。从之前介绍 EGL 的文章中,我们知道在使用 OpenGL API 之前,必须要先利用 EGL 创建好 OpenGL 的渲染上下文环境。


由于本文是面向初学者快速上手 FFmpeg 开发,我们直接利用 Android GLSurfaceView 类创建 OpenGL 渲染环境,GLSurfaceView 类已经封装了 EGL 创建渲染上下文的操作,并启动了一个独立的渲染线程,完全符合我们渲染视频解码帧的需求。


实际上,GLSurfaceView 类在生产开发中可以满足绝大多数的屏幕渲染场景,一般要实现多线程渲染的时候才需要我们单独操作 EGL 的接口。


那么,你肯定会有疑问:GLSurfaceView 是 Java 的类,难道要将 Native 层解码后的视频图像传到 Java 层再进行渲染吗?大可不必,我们只需要将 Java 层的调用栈通过 JNI 延伸到 Native 层即可。
GLSurfaceView 类 Renderer 接口对应渲染的三个关键函数,我们通过 JNI 延伸到 Native 层:

    @Override
    public void onSurfaceCreated(GL10 gl10, EGLConfig eglConfig) {
        FFMediaPlayer.native_OnSurfaceCreated();
    @Override
    public void onSurfaceChanged(GL10 gl10, int w, int h) {
        FFMediaPlayer.native_OnSurfaceChanged(w, h);
    @Override
    public void onDrawFrame(GL10 gl10) {
        FFMediaPlayer.native_OnDrawFrame();
    //for video openGL render
    public static native void native_OnSurfaceCreated();
    public static native void native_OnSurfaceChanged(int width, int height);
    public static native void native_OnDrawFrame();

然后,我们在 Native 层创建一个 OpenGLRender 类来用来管理 OpenGL 的渲染。

//接口
class VideoRender {
public:
    virtual ~VideoRender(){}
    virtual void Init(int videoWidth, int videoHeight, int *dstSize) = 0;
    virtual void RenderVideoFrame(NativeImage *pImage) = 0;
    virtual void UnInit() = 0;
//OpenGLRender 类定义
class OpenGLRender: public VideoRender{
public:
    virtual void Init(int videoWidth, int videoHeight, int *dstSize);
    virtual void RenderVideoFrame(NativeImage *pImage);
    virtual void UnInit();
	//对应 Java 层 GLSurfaceView.Renderer 的三个接口
    void OnSurfaceCreated();
    void OnSurfaceChanged(int w, int h);
    void OnDrawFrame();
	//静态实例管理
    static OpenGLRender *GetInstance();
    static void ReleaseInstance();
	//设置变换矩阵,控制图像的旋转缩放
    void UpdateMVPMatrix(int angleX, int angleY, float scaleX, float scaleY);
private:
    OpenGLRender();
    virtual ~OpenGLRender();
    static std::mutex m_Mutex;
    static OpenGLRender* s_Instance;
    GLuint m_ProgramObj = GL_NONE;
    GLuint m_TextureId;
    GLuint m_VaoId;
    GLuint m_VboIds[3];
    NativeImage m_RenderImage;
    glm::mat4 m_MVPMatrix;//变换矩阵
};

OpenGLRender 类的完整实现。

#include "OpenGLRender.h"
#include <GLUtils.h>
#include <gtc/matrix_transform.hpp>
OpenGLRender* OpenGLRender::s_Instance = nullptr;
std::mutex OpenGLRender::m_Mutex;
static char vShaderStr[] =
        "#version 300 es\n"
        "layout(location = 0) in vec4 a_position;\n"
        "layout(location = 1) in vec2 a_texCoord;\n"
        "uniform mat4 u_MVPMatrix;\n"
        "out vec2 v_texCoord;\n"
        "void main()\n"
        "{\n"
        "    gl_Position = u_MVPMatrix * a_position;\n"
        "    v_texCoord = a_texCoord;\n"
static char fShaderStr[] =
        "#version 300 es\n"
        "precision highp float;\n"
        "in vec2 v_texCoord;\n"
        "layout(location = 0) out vec4 outColor;\n"
        "uniform sampler2D s_TextureMap;//采样器\n"
        "void main()\n"
        "{\n"
        "    outColor = texture(s_TextureMap, v_texCoord);\n"
GLfloat verticesCoords[] = {
        -1.0f,  1.0f, 0.0f,  // Position 0
        -1.0f, -1.0f, 0.0f,  // Position 1
        1.0f,  -1.0f, 0.0f,  // Position 2
        1.0f,   1.0f, 0.0f,  // Position 3
GLfloat textureCoords[] = {
        0.0f,  0.0f,        // TexCoord 0
        0.0f,  1.0f,        // TexCoord 1
        1.0f,  1.0f,        // TexCoord 2
        1.0f,  0.0f         // TexCoord 3
GLushort indices[] = { 0, 1, 2, 0, 2, 3 };
OpenGLRender::OpenGLRender() {
OpenGLRender::~OpenGLRender() {
	// 释放缓存图像
    NativeImageUtil::FreeNativeImage(&m_RenderImage);
//初始化视频图像的宽和高
void OpenGLRender::Init(int videoWidth, int videoHeight, int *dstSize) {
    LOGCATE("OpenGLRender::InitRender video[w, h]=[%d, %d]", videoWidth, videoHeight);
    std::unique_lock<std::mutex> lock(m_Mutex);
    m_RenderImage.format = IMAGE_FORMAT_RGBA;
    m_RenderImage.width = videoWidth;
    m_RenderImage.height = videoHeight;
    dstSize[0] = videoWidth;
    dstSize[1] = videoHeight;
    m_FrameIndex = 0;
// 接收解码后的视频帧
void OpenGLRender::RenderVideoFrame(NativeImage *pImage) {
    LOGCATE("OpenGLRender::RenderVideoFrame pImage=%p", pImage);
    if(pImage == nullptr || pImage->ppPlane[0] == nullptr)
        return;
	//加互斥锁,解码线程和渲染线程是 2 个不同的线程,避免数据访问冲突
    std::unique_lock<std::mutex> lock(m_Mutex);
    if(m_RenderImage.ppPlane[0] == nullptr)
        NativeImageUtil::AllocNativeImage(&m_RenderImage);
    NativeImageUtil::CopyNativeImage(pImage, &m_RenderImage);
void OpenGLRender::UnInit() {
// 设置变换矩阵,控制图像的旋转缩放
void OpenGLRender::UpdateMVPMatrix(int angleX, int angleY, float scaleX, float scaleY)
    angleX = angleX % 360;
    angleY = angleY % 360;
    //转化为弧度角
    float radiansX = static_cast<float>(MATH_PI / 180.0f * angleX);
    float radiansY = static_cast<float>(MATH_PI / 180.0f * angleY);
    // Projection matrix
    glm::mat4 Projection = glm::ortho(-1.0f, 1.0f, -1.0f, 1.0f, 0.1f, 100.0f);
    //glm::mat4 Projection = glm::frustum(-ratio, ratio, -1.0f, 1.0f, 4.0f, 100.0f);
    //glm::mat4 Projection = glm::perspective(45.0f,ratio, 0.1f,100.f);
    // View matrix
    glm::mat4 View = glm::lookAt(
            glm::vec3(0, 0, 4), // Camera is at (0,0,1), in World Space
            glm::vec3(0, 0, 0), // and looks at the origin
            glm::vec3(0, 1, 0)  // Head is up (set to 0,-1,0 to look upside-down)
    // Model matrix
    glm::mat4 Model = glm::mat4(1.0f);
    Model = glm::scale(Model, glm::vec3(scaleX, scaleY, 1.0f));
    Model = glm::rotate(Model, radiansX, glm::vec3(1.0f, 0.0f, 0.0f));
    Model = glm::rotate(Model, radiansY, glm::vec3(0.0f, 1.0f, 0.0f));
    Model = glm::translate(Model, glm::vec3(0.0f, 0.0f, 0.0f));
    m_MVPMatrix = Projection * View * Model;
void OpenGLRender::OnSurfaceCreated() {
    LOGCATE("OpenGLRender::OnSurfaceCreated");
    m_ProgramObj = GLUtils::CreateProgram(vShaderStr, fShaderStr);
    if (!m_ProgramObj)
        LOGCATE("OpenGLRender::OnSurfaceCreated create program fail");
        return;
    glGenTextures(1, &m_TextureId);
    glBindTexture(GL_TEXTURE_2D, m_TextureId);
    glTexParameterf(GL_TEXTURE_2D, GL_TEXTURE_WRAP_S, GL_CLAMP_TO_EDGE);
    glTexParameterf(GL_TEXTURE_2D, GL_TEXTURE_WRAP_T, GL_CLAMP_TO_EDGE);
    glTexParameteri(GL_TEXTURE_2D, GL_TEXTURE_MIN_FILTER, GL_LINEAR);
    glTexParameteri(GL_TEXTURE_2D, GL_TEXTURE_MAG_FILTER, GL_LINEAR);
    glBindTexture(GL_TEXTURE_2D, GL_NONE);
    // Generate VBO Ids and load the VBOs with data
    glGenBuffers(3, m_VboIds);
    glBindBuffer(GL_ARRAY_BUFFER, m_VboIds[0]);
    glBufferData(GL_ARRAY_BUFFER, sizeof(verticesCoords), verticesCoords, GL_STATIC_DRAW);
    glBindBuffer(GL_ARRAY_BUFFER, m_VboIds[1]);
    glBufferData(GL_ARRAY_BUFFER, sizeof(textureCoords), textureCoords, GL_STATIC_DRAW);
    glBindBuffer(GL_ELEMENT_ARRAY_BUFFER, m_VboIds[2]);
    glBufferData(GL_ELEMENT_ARRAY_BUFFER, sizeof(indices), indices, GL_STATIC_DRAW);
    // Generate VAO Id
    glGenVertexArrays(1, &m_VaoId);
    glBindVertexArray(m_VaoId);
    glBindBuffer(GL_ARRAY_BUFFER, m_VboIds[0]);
    glEnableVertexAttribArray(0);
    glVertexAttribPointer(0, 3, GL_FLOAT, GL_FALSE, 3 * sizeof(GLfloat), (const void *)0);
    glBindBuffer(GL_ARRAY_BUFFER, GL_NONE);
    glBindBuffer(GL_ARRAY_BUFFER, m_VboIds[1]);
    glEnableVertexAttribArray(1);
    glVertexAttribPointer(1, 2, GL_FLOAT, GL_FALSE, 2 * sizeof(GLfloat), (const void *)0);
    glBindBuffer(GL_ARRAY_BUFFER, GL_NONE);
    glBindBuffer(GL_ELEMENT_ARRAY_BUFFER, m_VboIds[2]);
    glBindVertexArray(GL_NONE);
    UpdateMVPMatrix(0, 0, 1.0f, 1.0f);
void OpenGLRender::OnSurfaceChanged(int w, int h) {
    LOGCATE("OpenGLRender::OnSurfaceChanged [w, h]=[%d, %d]", w, h);
    m_ScreenSize.x = w;
    m_ScreenSize.y = h;
    glViewport(0, 0, w, h);
    glClearColor(1.0f, 1.0f, 1.0f, 1.0f);
void OpenGLRender::OnDrawFrame() {
    glClear(GL_COLOR_BUFFER_BIT);
    if(m_ProgramObj == GL_NONE || m_TextureId == GL_NONE || m_RenderImage.ppPlane[0] == nullptr) return;
    LOGCATE("OpenGLRender::OnDrawFrame [w, h]=[%d, %d]", m_RenderImage.width, m_RenderImage.height);
    m_FrameIndex++;
    //upload RGBA image data
    glActiveTexture(GL_TEXTURE0);
    glBindTexture(GL_TEXTURE_2D, m_TextureId);
	//加互斥锁,解码线程和渲染线程是 2 个不同的线程,避免数据访问冲突
    std::unique_lock<std::mutex> lock(m_Mutex);
    glTexImage2D(GL_TEXTURE_2D, 0, GL_RGBA, m_RenderImage.width, m_RenderImage.height, 0, GL_RGBA, GL_UNSIGNED_BYTE, m_RenderImage.ppPlane[0]);
    lock.unlock();
    glBindTexture(GL_TEXTURE_2D, GL_NONE);
    // Use the program object
    glUseProgram (m_ProgramObj);
    glBindVertexArray(m_VaoId);
    GLUtils::setMat4(m_ProgramObj, "u_MVPMatrix", m_MVPMatrix);
    // Bind the RGBA map
    glActiveTexture(GL_TEXTURE0);
    glBindTexture(GL_TEXTURE_2D, m_TextureId);
    GLUtils::setFloat(m_ProgramObj, "s_TextureMap", 0);
    glDrawElements(GL_TRIANGLES, 6, GL_UNSIGNED_SHORT, (const void *)0);
// 单例模式,全局只有一个 OpenGLRender
OpenGLRender *OpenGLRender::GetInstance() {
    if(s_Instance == nullptr)
        std::lock_guard<std::mutex> lock(m_Mutex);
        if(s_Instance == nullptr)
            s_Instance = new OpenGLRender();
    return s_Instance;
// 释放静态实例
void OpenGLRender::ReleaseInstance() {
    if(s_Instance != nullptr)
        std::lock_guard<std::mutex> lock(m_Mutex);
        if(s_Instance != nullptr)
            delete s_Instance;
            s_Instance = nullptr;
}

OpenGLRender 在 JNI 层的调用。

JNIEXPORT void JNICALL
Java_com_byteflow_learnffmpeg_media_FFMediaPlayer_native_1OnSurfaceCreated(JNIEnv *env,
                                                                           jclass clazz) {
    OpenGLRender::GetInstance()->OnSurfaceCreated();
JNIEXPORT void JNICALL
Java_com_byteflow_learnffmpeg_media_FFMediaPlayer_native_1OnSurfaceChanged(JNIEnv *env,
                                                                           jclass clazz, jint width,
                                                                           jint height) {
    OpenGLRender::GetInstance()->OnSurfaceChanged(width, height);
JNIEXPORT void JNICALL
Java_com_byteflow_learnffmpeg_media_FFMediaPlayer_native_1OnDrawFrame(JNIEnv *env, jclass clazz) {
    OpenGLRender::GetInstance()->OnDrawFrame();
}

添加简单的视频滤镜

黑白滤镜

我们将输出视频帧的一半渲染成经典黑白风格的图像,实现的 shader 如下:

//黑白滤镜
#version 300 es
precision highp float;
in vec2 v_texCoord;
layout(location = 0) out vec4 outColor;
uniform sampler2D s_TextureMap;//采样器
void main()
    outColor = texture(s_TextureMap, v_texCoord);
    if(v_texCoord.x > 0.5) //将输出视频帧的一半渲染成经典黑白风格的图像
        outColor = vec4(vec3(outColor.r*0.299 + outColor.g*0.587 + outColor.b*0.114), outColor.a);
}

黑白滤镜的呈现效果:

动态网格

动态网格滤镜是将视频图像分成规则的网格,动态修改网格的边框宽度,实现的 shader 如下:

//dynimic mesh 动态网格
#version 300 es
precision highp float;
in vec2 v_texCoord;
layout(location = 0) out vec4 outColor;
uniform sampler2D s_TextureMap;//采样器
uniform float u_Offset;
uniform vec2 u_TexSize;
void main()
    vec2 imgTexCoord = v_texCoord * u_TexSize;
    float sideLength = u_TexSize.y / 6.0;
    float maxOffset = 0.15 * sideLength;
    float x = mod(imgTexCoord.x, floor(sideLength));
    float y = mod(imgTexCoord.y, floor(sideLength));
    float offset = u_Offset * maxOffset;
    if(offset <= x
    && x <= sideLength - offset
    && offset <= y
    && y <= sideLength - offset)
        outColor = texture(s_TextureMap, v_texCoord);
        outColor = vec4(1.0, 1.0, 1.0, 1.0);
}

动态网格滤镜的渲染过程:

glActiveTexture(GL_TEXTURE0);
glBindTexture(GL_TEXTURE_2D, m_TextureId);
std::unique_lock<std::mutex> lock(m_Mutex);
glTexImage2D(GL_TEXTURE_2D, 0, GL_RGBA, m_RenderImage.width, m_RenderImage.height, 0, GL_RGBA, GL_UNSIGNED_BYTE, m_RenderImage.ppPlane[0]);
lock.unlock();
glBindTexture(GL_TEXTURE_2D, GL_NONE);
//指定着色器程序
glUseProgram (m_ProgramObj);
//绑定 VAO
glBindVertexArray(m_VaoId);
//传入变换矩阵
GLUtils::setMat4(m_ProgramObj, "u_MVPMatrix", m_MVPMatrix);
//绑定纹理
glActiveTexture(GL_TEXTURE0);
glBindTexture(GL_TEXTURE_2D, m_TextureId);
GLUtils::setFloat(m_ProgramObj, "s_TextureMap", 0);
//设置偏移量
float offset = (sin(m_FrameIndex * MATH_PI / 25) + 1.0f) / 2.0f;